StarEngine
 All Classes Namespaces Files Functions Variables Typedefs Enumerations Enumerator Friends Macros
Public Member Functions | Protected Member Functions | Protected Attributes | List of all members
star::Object Class Reference

#include <Object.h>

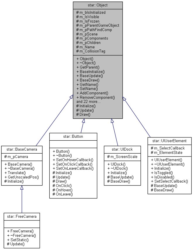
Inheritance diagram for star::Object:
Inheritance graph
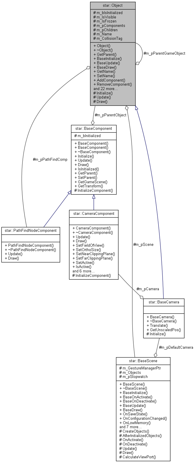
Collaboration diagram for star::Object:
Collaboration graph

Public Member Functions

 Object ()
 
virtual ~Object (void)
 
ObjectGetParent () const
 
void BaseInitialize ()
 
void BaseUpdate (const Context &context)
 
void BaseDraw ()
 
const tstringGetName () const
 
void SetName (const tstring &name)
 
void AddComponent (BaseComponent *pComponent)
 
void RemoveComponent (const BaseComponent *pComponent)
 
void AddChild (Object *pObject)
 
void RemoveChild (const Object *pObject)
 
std::vector< Object * > & GetChildren ()
 
void SetCollisionTag (const tstring &tag)
 
const tstringGetCollisionTag () const
 
void SetVisible (bool visible)
 
bool IsVisible () const
 
void Freeze (bool freeze)
 
bool IsFrozen () const
 
void SetDisabled (bool disabled)
 
bool IsDisabled () const
 
void CollisionCheck (Object *otherObject)
 
bool RectangleCollision (Object *object, Object *otherObject)
 
bool CircleCollision (Object *object, Object *otherObject)
 
bool RectangleCircleCollision (Object *object, Object *otherObject)
 
void SetScene (BaseScene *pScene)
 
void UnsetScene ()
 
TransformComponentGetTransform () const
 
BaseSceneGetScene () const
 
template<class T >
T * GetComponent (bool searchChildren=false) const
 
template<class T >
T * GetChild () const
 
template<class T >
T * GetChild (const tstring &name) const
 

Protected Member Functions

virtual void Initialize ()
 
virtual void Update (const Context &context)
 
virtual void Draw ()
 

Protected Attributes

bool m_bIsInitialized
 
bool m_IsVisible
 
bool m_IsFrozen
 
Objectm_pParentGameObject
 
PathFindNodeComponentm_pPathFindComp
 
BaseScenem_pScene
 
std::vector< BaseComponent * > m_pComponents
 
std::vector< Object * > m_pChildren
 
tstring m_Name
 
tstring m_CollisionTag
 

Constructor & Destructor Documentation

star::Object::Object ( void  )
star::Object::~Object ( void  )
virtual

Member Function Documentation

void star::Object::AddChild ( Object pObject)
void star::Object::AddComponent ( BaseComponent pComponent)
void star::Object::BaseDraw ( )
void star::Object::BaseInitialize ( )
void star::Object::BaseUpdate ( const Context context)
bool star::Object::CircleCollision ( Object object,
Object otherObject 
)
void star::Object::CollisionCheck ( Object otherObject)
void star::Object::Draw ( )
protectedvirtual
void star::Object::Freeze ( bool  freeze)
template<class T >
T * star::Object::GetChild ( ) const
template<class T >
T * star::Object::GetChild ( const tstring name) const
std::vector< Object * > & star::Object::GetChildren ( )
const tstring & star::Object::GetCollisionTag ( ) const
template<class T >
T * star::Object::GetComponent ( bool  searchChildren = false) const
const tstring & star::Object::GetName ( ) const
Object * star::Object::GetParent ( ) const
BaseScene * star::Object::GetScene ( ) const
TransformComponent * star::Object::GetTransform ( ) const
void star::Object::Initialize ( void  )
protectedvirtual
bool star::Object::IsDisabled ( ) const
bool star::Object::IsFrozen ( ) const
bool star::Object::IsVisible ( ) const
bool star::Object::RectangleCircleCollision ( Object object,
Object otherObject 
)
bool star::Object::RectangleCollision ( Object object,
Object otherObject 
)
void star::Object::RemoveChild ( const Object pObject)
void star::Object::RemoveComponent ( const BaseComponent pComponent)
void star::Object::SetCollisionTag ( const tstring tag)
void star::Object::SetDisabled ( bool  disabled)
void star::Object::SetName ( const tstring name)
void star::Object::SetScene ( BaseScene pScene)
void star::Object::SetVisible ( bool  visible)
void star::Object::UnsetScene ( )
void star::Object::Update ( const Context context)
protectedvirtual

Reimplemented in star::Button, and star::FreeCamera.

Member Data Documentation

bool star::Object::m_bIsInitialized
protected
tstring star::Object::m_CollisionTag
protected
bool star::Object::m_IsFrozen
protected
bool star::Object::m_IsVisible
protected
tstring star::Object::m_Name
protected
std::vector<Object*> star::Object::m_pChildren
protected
std::vector<BaseComponent*> star::Object::m_pComponents
protected
Object* star::Object::m_pParentGameObject
protected
PathFindNodeComponent* star::Object::m_pPathFindComp
protected
BaseScene* star::Object::m_pScene
protected

The documentation for this class was generated from the following files: